АПЕК - Контакты CRM система Управления клиентской базой

Все программные продукты АПЕКСОФТ реализованы на собственной платформе "АПЕК", которая позволяет адаптировать решения под любые требования бизнеса.

"АПЕК - Контакты" является простой, бесплатной конфигурацией на платформе "АПЕК" , которая позволяет вести базу контрагентов, контактных лиц, средств связи, событий и задач. Имеет такие ограничения как невозможность работы по сети и настройки пользователей.

Функциональные возможности "АПЕК - Контакты":

Контакты

Контакты

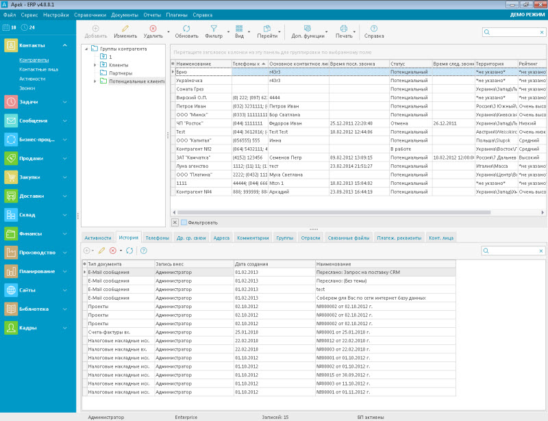
Включает в себя подразделы КОНТРАГЕНТЫ, КОНТАКНЫЕ ЛИЦА, СОБЫТИЯ. Контрагенты - справочник контрагентов, позволяет вести учет всех контрагентов, с которыми когда-либо имели взаимоотношения (Клиенты, поставщики, потенциальные клиенты …). Здесь сохраняются все реквизиты контрагентов, отрасли, группы, счета, телефоны, контактные лица, события. События - это все возможные контакты с данным контрагентом: звонки, встречи, переписка…

Задачи

Задачи

Позволяет эффективно планировать рабочий день. Отображает информацию о звонках, встречах, задачах. Показывает статус, приоритет, процент выполнения задачи. Планировщик рабочего времени позволяет эффективно управлять рабочим днем, планировать встречи, звонки или другие события.

Удобный интерфейс // Высокая гибкость // Бессрочная лицензия // Приемлемые цены // Скачать демо